|
FRAMES FORMAT |
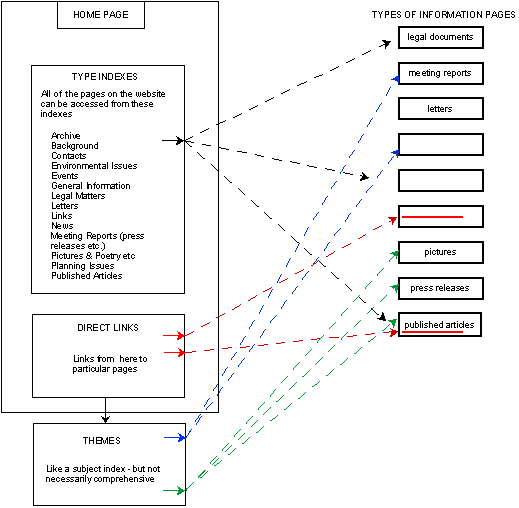
All the information on this site is contained in a large number of pages which are viewed in the frames format of the front page. The pages are called from the links section which is mainly a list of indexes grouping the information in a number of "type" categories, such as Legal, and Meetings. There are also links to specific pages of special interest through the list entitled "Direct Links". Finally, the (new as of Jan 2001) Home Page links, by means of a subject type of list on the THEMES page, to the information. Apart from the links from the lists described here to pages of interest, there is a good deal of cross-referencing, links back the the originating index and links to the Home Page. There are a few pages which can't be accessed directly because they are logically connected with one particular page - often these are the larger picture files |

![]()
Top of Page; Return to General Index;
26/1/01 Last updated 26/1/01